BTC/HKD-0.28%
ETH/HKD-0.26%
LTC/HKD-0.29%
ADA/HKD-1.06%
SOL/HKD-1.02%
XRP/HKD-1.11%我們相信這是在區塊鏈領域創辦公司的絕佳時機。與之前的周期相比,人才受教育程度更高,對該行業更有熱情。2022 年上半年從整個 VC 行業籌集了 1210億美元,正在等待部署。
原文標題:《The Year Ahead》
作者:Pantera Capital
編譯:海爾斯曼,ChainCatcher
尊敬的投資者,
假設現在是 2022 年 1 月 1 日。想象一下,到 2023 年 1 月 17 日,特斯拉將下跌 63%,Meta 下跌 60%,亞馬遜 -42%,PayPal -57%,Square -54%。據研究歷史投資回報的圣克拉拉大學名譽教授 Edward McQuarrie 的分析,對于美國債券投資者來說,這是有記錄以來最糟糕的一年:
“即使回到 250 年前,也找不到比 2022 年更糟糕的一年。”
現在,猜猜比特幣會下跌多少。我想大多數人會說超過 54%。
這甚至還沒有說明 Sam Bankman-Fried/FTX/Alameda 對 500 萬人犯下的真正令人震驚的罪行,以及三箭資本、TerraLUNA、Genesis、BlockFi、Celsius 等知名機構的崩盤事件。
面對糟糕的風險資產宏觀市場和歷史性的特殊災難,區塊鏈的彈性令人印象深刻。

然而,這并不奇怪。Pantera 在過去的三個“加密冬天”中管理著區塊鏈基金。每個人都曾發生過災難性事件。例如,當 Mt. Gox 下跌時,它占據了 85% 的市場份額——比今天的 FTX 大得多。
區塊鏈將改變世界。它必然會在困難重重中幸存下來。
我相信它已經觸底,我們將很快看到區塊鏈資產繼續其 13 年每年 2.3 倍的上漲趨勢。
目錄
1. 2022 年度回顧
2. 我們的 2023 年展望:
聯合首席信息官 Joey Krug 的加密貨幣市場展望
區塊鏈風險投資現狀, 普通合伙人 Paul Veradittakit
投資分析師 Will Reid 的區塊鏈基礎設施和以太坊合并
結構安全的 DeFi,投資助理 Chia Jeng Yang
3.宣布 2023 年 Pantera 區塊鏈峰會 : 2023 年 4 月 3 日至 4 日,加利福尼亞州舊金山
2022 年對區塊鏈行業來說是瘋狂的一年。我們目睹的一些事情:
以太坊合并,一項升級,它將以太坊的能源使用減少了約 99.9%,并促進了以太幣的通貨膨脹——這是區塊鏈協調方面的一項巨大成就。
三箭資本、Terra LUNA、Celsius、Voyager 以及曾經交易量第二大的交易所 FTX 的崩盤。
增加對 DeFi 協議和產品的機構采用和研發投資,例如,摩根大通與新加坡金融管理局合作,首次在公共區塊鏈上進行 DeFi 交易。像這樣的采用也發生在公共部門,許多主要國家都在試驗基于區塊鏈的中央銀行數字貨幣 (CBDC)。
以下是 2022 年的一些主要亮點的回顧:

回顧過去,2022 年可能是加密歷史上動蕩最大的一年。一年中多次,我發現自己在說,“這感覺比 Mt. Gox 還大。” 當 Mt. Gox 遭到黑客攻擊時,它開啟了加密領域重大發展的下一階段:過渡到更全球化的信任最小化架構,并消除支付之外的中介機構。
在實踐中,像 Ledger 和 Trezor 這樣的自我托管解決方案在早期就開始流行起來。他們讓加密貨幣散戶得以將資金存儲在比計算機更安全的地方,而不必信任中心化交易所來持有資產。在機構方面,像 BitGo 這樣的公司使機構也可以使用安全的多重簽名解決方案存儲資金,再次消除了“信任”交易所的任何需要。事后看來,這些轉變似乎很小/很明顯,但它們意義重大——使人們能夠更安全地持有他們的加密貨幣。
隨著以太坊和智能合約的建立,一個更重要的轉變發生了。這項技術使在全球范圍內進行廣泛的價值轉移交易(無論是金融交易還是其他交易)成為可能,而無需信任任何個人或實體。該愿景還包括讓金融系統更高效、更容易獲得,并降低金融中介的成本。
但是,這些好處仍然取決于可擴展性。當時,有少數人在談論能夠在不使用交易所的情況下交易加密貨幣的想法,無論是通過原子互換——一種不需要信任交易對手的方式進行的場外交易——還是通過成熟的基于以太坊智能合約的去中心化交易所 (DEX) 的出現。如果你快進到今天,很容易通過 Uniswap 和 0x 等 DEX 進行加密貨幣到加密貨幣的交易。早在 2013 年和 2014 年,這些想法在開發人員眼中只是一閃而過,他們只是在論壇上寫下了一些早期想法。
歷史不會重復,而是在押韻:DeFi 仍是下一個加密貨幣周期的基礎
2022 年與 2014 年末的加密貨幣時代非常相似。許多與加密貨幣基本原則背道而馳的項目和公司都以失敗告終。人們說,“加密貨幣已死”,但我認為這是進入該領域、開始構建嚴肅事物的最佳時機之一,也是將資金部署到加密貨幣領域的好時機。現在是黎明前最黑暗的時刻。
Web3基礎設施平臺Our Happy Company完成 750 萬美元種子輪融資:金色財經報道,Web3基礎設施平臺Our Happy Company已經籌集了 750 萬美元的種子資金。它將利用這筆現金繼續為其首款產品 NFT 音樂平臺 OurSong 開發新功能,該平臺于 2 月推出。Infinity Ventures 和Animoca Brands領投。Circle Ventures、Cherubic Ventures、FBG Capital等參投。(decrypt)[2022/4/29 2:38:59]
雖然導致崩壞的具體原因不同,但中心化實體由于黑客攻擊、因為貪婪鋌而走險做非法的勾當等主題與傳統金融市場一樣有著古老的做派。實際的加密——比如鏈上、智能合約、基于協議的加密——真正緩解了這些問題,因為你不需要把所有的錢都交給一個聲稱“信任我們”的實體。
但需要警惕的是,智能合約只是代碼——代碼是愚蠢的,計算機會完全按照設定好的去做。因此,即使不再需要信任某些中心化交易所、法律系統或任何執行該產品的東西,編寫創建有風險的金融產品的智能合約仍然存在風險。如果我制定了一個允許你進行無抵押貸款的智能合約,那么如果你的貸款沒有得到償還,那不是計算機程序的錯。
有了這個免責聲明,關于 2022 年中心化金融 (CeFi) 崩潰的“不同之處”的簡短版本就是繁榮的加密信貸市場。三箭資本、TerraLUNA、BlockFi、Celsius、Voyager、FTX 和 Genesis 都有一個普遍的主線:無限制地將大量資金借給風險相對較高的交易對手,要么沒有提供足夠的抵押品,要么沒有提供足夠的抵押品風險限制(如果提供任何抵押品)。
另一方面,值得注意的是,去中心化金融協議并沒有崩潰。DeFi 協議成功背后的原因有幾個層面。從表面上看,這些協議(例如 Compound、Aave 和 Maker)迫使人們提供抵押品并實施積極的風險控制。極具諷刺意味的是,這些風險控制與中心化實體的控制是同一種控制,人們常說這些控制“太嚴密,效率低下”。他們會告訴我們,“這些協議無法像我們那樣監控風險”。僅僅幾個月后,我的一位朋友告訴我,其中一家公司向他提供了優惠的借款條件,而該公司正在承擔破產風險。我告訴他一些類似的話,“由于這些中心化的貸方實體,下一個周期可能會破裂。他們在壓路機前撿硬幣。”
在軟件工程中,有一句俗語:“越差越好”(worse is better),意思是“能正常工作”的更簡單的系統比會增加失敗風險的高度復雜的設計要好。在我看來,DeFi 的風險控制是越差越好哲學的一個很好的例子,但對于金融而言。我們采訪過的那些中心化貸方肯定有“優雅”的系統,但他們的系統都不起作用。前一個周期中許多最熱門、“最好”的增長輪都是零。一些是因為他們的業務不是真正的業務——它們只是類似于押注下行波動——還有一些是因為它們是徹頭徹尾的騙局。
DeFi 協議在 2022 年運行良好的第二個關鍵是開放和去信任。去中心化協議不能只是說,“相信我,我去了麻省理工學院,想把一切都捐給慈善機構”。DeFi 協議更像是一種“你不必相信我們”的性質,或者正如谷歌在放棄它之前所說的那樣:DeFi 協議“不可能是邪惡的”。協議層的唯一選擇是構建一些有效的東西,一些來自第一性原則的東西,在開放的環境中,對抗理性經濟參與者的匿名競爭環境,你的代碼是公開的,任何人都可以仔細檢查和閱讀它。
簡單概括 2022 年的加密市場——Nick Szabo 說得最好:“受信任的第三方才是安全漏洞。”
三、展望 2023
展望未來,很明顯,使用智能合約的基于區塊鏈的系統將成為世界金融的正軌。真正的問題是我們如何實現,以及需要做什么努力。
盡管目前價格較低,但我認為這個空間顯然比以往任何時候都處于更好的位置。我們終于有了可擴展性解決方案,能夠以不到 10 美分的費用進行交易。隨著對以太坊和第 2 層(協議擴展)的更多升級,很難不將交易費用降低到大約一美分。這很重要,因為如果費用太高,去中心化交易所就無法與中心化交易所競爭。
與 2017 年相比,另一個重大的范式轉變是當時開發人員基礎設施幾乎不存在。與之前的周期相比,現在編寫基于智能合約的系統要容易得多。2017 年,我是 Alchemy 的第一個主要用戶,當時每個人都在 AWS 或 DigitalOcean 上搞亂節點基礎設施。當新開發人員進入該領域時,這個問題和其他問題已經得到解決。不僅僅是節點。堆棧的每個其他領域都得到了改進,無論是測試套件還是用于捕獲智能合約中常見錯誤的自動化工具,都為 IDE 提供了對 Solidity 的支持。
如果展望下一步,有兩個有趣的問題值得思考:
1. 最終狀態是什么樣的?
2. 需要建立哪些支持性創新和公司/協議才能實現這一目標?
當然,我相信這兩個領域都值得投資。
在我看來,最終狀態是去中心化金融協議和應用程序基本上解決了上面討論的許多問題。普通人將在手機上安裝應用程序,讓他們可以訪問 DeFi,在那里他們可以在沒有銀行/經紀人的情況下進行金融交易,費用更低,全球流動性和市場全天候 24/7 運作。金融科技(fintech)發展的問題在于,它好像在給一頭豬涂口紅,這頭豬是指現有的金融體系。所以,要想真正實現加密貨幣的愿景,需要從頭開始創建新的經濟基礎設施。好消息是,不少新金融系統的原始元素如今已經存在。
NFT社區項目OLG(奧利給)已上線Pancakeswap:據官方消息,基于BSC鏈的NFT社區項目OLG(奧利給)已上線Pancakeswap ,OLG由短視頻文化社區自發組織發行,總計發行1000萬億枚,完全由社區自治。
OLG的愿景是搭建BSC上支持短視頻拍賣積分的結算用戶,想用全球各大直播帶貨平臺福利。代幣將用于社區治理,投票、支付和Yielding Farming,其中40%的總量將通過LP-token的挖礦產出。
OLG社區表示:每周快照持有數量超過10億枚的用戶進行空投獎勵,獎勵為1億枚OLG,對前100的LP地址進行快照,空投1~50枚BNB。[2021/5/11 21:49:35]
例如,我們已經有了貨幣(包括與美元掛鉤的和自由浮動的)、交易所、借貸市場等。這個宇宙中的世界看起來就像一個當你想交易資產時,你可以使用去中心化的交易所,在那里你可以訪問全球流動資金池進行交易,而無需先將資產存入交易所。甚至像場外交易這樣的事情——通常由 HNWIs(高凈值個人)或機構使用——也可以在 DeFi 中進行。為什么要將錢匯到場外交易柜臺并希望他們將另一個交易對退還給你?相反,OTC 服務臺應該能夠自動向你發送一個包含他們報價的鏈接,只有你可以填寫鏈接。
當你想借出或借入一項資產時,最合適的地方就是 DeFi 借貸協議。目前,DeFi 借貸協議是為數不多的可以借入或借出加密貨幣的場所之一,特別是考慮到,除了少數例外,該領域許多較大的中心化借貸企業已經資不抵債。
金融市場還有一項令人興奮的創新,起源于稱為“永續合約”的加密技術。這些使交易者能夠獲得杠桿敞口,就像人們可以通過期貨合約獲得的一樣,但沒有到期日。相反,利息會持續支付給需求較少的一方(即,如果有更多的做多需求,就會支付給空頭,反之亦然)。
有一些具有牽引力的去中心化永久交易所。雖然 FTX 的失敗無疑是“永久交易所”大規模起飛的催化劑,但我認為我們需要首先建立一些使能的創新。從長遠來看,這將發生在易于使用的應用程序中,最終用戶甚至可能意識不到正在使用 DeFi。并且非常長期的現實世界資產將存在并在鏈上被標記化。因此,穩定的最終狀態看起來像是一個新的并行金融系統,它支持在遺留系統中可以做的一切,甚至更多。類似于互聯網在內容創建方面所做的事情,加密技術可以在任何事物上創建無窮無盡的定制金融市場套件。
如何才能實現?
為了實現這一切,我認為必須解決一些問題才能使采用進一步發展。問題分為兩類:
1. 增加 DeFi 生態系統內部和的流動性
2. 讓 DeFi 盡可能簡單易用
在流動性方面,要使用 DeFi 獲得更多機構資本,需要有更多支持直接使用以太坊的資產托管人。雖然有像 Fireblocks 這樣的優秀解決方案,但主要問題是,從 SEC 的角度來看,這些解決方案中的大多數(如果不是全部的話)都不是受監管的托管人。一些托管人已獲得聯邦或州機構的特許,在加密貨幣領域作為受監管的托管人運營,例如 BitGo,通過與 MetaMask Institutional 的合作支持使用 DeFi 協議,但其他受監管的托管人也必須增加對使用 DeFi 協議的支持。這應該會為 DeFi 帶來更多的流動性和資本。
增加流動性的另一種方法是聚合跨多個鏈、第 2 層和這些鏈上的流動性池的流動性。這些聚合器將使用戶能夠提交交易,而應用程序將跨多個場所、跨多個鏈條獲取流動性,從而為用戶提供最佳價格和最佳執行。要構建它,我們需要快速安全的跨鏈橋。迄今為止構建的許多跨鏈橋讓我覺得很駭人聽聞——不是以一種很酷的“入侵 PlayStation”的方式,而是更多的是“將一些東西拼湊在一起,只有你信任才能真正起作用(在這里插入可信的第三方) ”。
正如我們所見,這種信任是一個“安全漏洞”。跨鏈問題一直是一個程序問題,在我看來應該用軟件程序來解決——而不是預言機、受信任的多重簽名等。解決這個問題的理想方法是使用零知識證明,一旦以太坊推出“單時隙最終性”,它應該能夠非常快速地橋接到其他鏈。屆時,匯集流動性變得更加可行。
第二組問題——DeFi 的可用性問題——與流動性部分一樣重要。盡管這些年來可用性有了很大提高,但一個普遍的反駁是,“網絡在早期非常難用,可用性不應該成為障礙”。然而,自網絡早期以來,用戶對可用性的期望已經上升了幾個數量級。人們期望事物易于使用。我認為需要解決三個可用性問題來加速 DeFi 的采用:
1.首先是圍繞錢包的用戶體驗(UX)問題。我和其他人一樣喜歡 MetaMask 以及它為空間所做的一切。但它是用戶下載的簡單瀏覽器擴展,而不是具有精心設計的用戶體驗的強大應用程序。它的布局令人困惑,小白用戶可能會不知所措,而且 UI(用戶界面)太復雜。它讓我想起了 iPhone 之前存在的那些老式 Palm 或 Windows 手持設備。也許這里的長期答案看起來像是一種基于 MPC 的零售錢包。
2. 第二個問題是必須用 ETH 支付交易費用的問題。這使得除了要發送/交易/交易的任何資產之外,還需要 ETH。經濟抽象的思想解決了這個問題。對以太坊的協議進行本地升級,這樣就可以用 ETH 以外的代幣支付交易費用。
3. 第三個問題:越來越好的法定入口,可以在分散的應用程序 (dApps) 中本地集成。大眾市場、類似 Stripe 的集成——dApps 可以添加法幣入口,允許用戶點擊幾下即可購買加密貨幣,而且費用并不高,但目前還不存在。它需要作為一個小部件嵌入到 UI 中,沒有人控制 UI(即 dApp)。雖然很酷,但 Stripe 的新加密入口產品并沒有解決這一問題。
動態 | 瑞士貨運和物流服務公司Panalpina啟動供應鏈優化區塊鏈試點項目:據cointelegraph報道,瑞士貨運和物流服務公司Panalpina已經啟動了旨在優化供應鏈的區塊鏈試點項目。據悉,Panalpina是全球最大的運輸和物流公司之一,在2018年加入了區塊鏈運輸聯盟(BiTA)之后,已經與選定的客戶在空運和海運領域推出了兩個區塊鏈試點。[2019/6/12]
當前,這一系列問題的解決方案還需要兩到三年的時間才能解決和構建。其中許多,以及它們促成的未來創新,將提供絕佳的投資機會。當它們確實得到解決時,將為 DeFi 驅動的下一個加密貨幣周期創造令人興奮的基礎。對我來說,最令人興奮的事情是 DeFi 實現了一個新的開放的、全球化的、更高效的金融體系。
四、區塊鏈創業現狀
作者:PAUL VERADITTAKIT,普通合伙人
關鍵指標
盡管加密貨幣價格從去年 1 月開始下跌,但私人市場交易活動仍在繼續,至少在 2022 年上半年是這樣。

私人市場估值往往落后于公開市場定價。與之前的熊市相比,上一次的牛市見證了消費者加密貨幣和其他行業的興起,例如 DAO(去中心化自治組織)、加密游戲(賺錢模式)、NFT(不可替代代幣)和Web3 創作者經濟。

從上面的餅圖來看,在 Pantera 2022 年交易的行業細分中,DeFi 處于領先地位,游戲/消費行業位居第二。DeFi 投資主要集中在以下領域:
基礎設施 (Braavos, Waterfall)
衍生品 (Maverick, Cega)
以結構化產品( Ondo、Rift)開始的機構 DeFi
在游戲方面,我們專注于經驗豐富的團隊(Metatheory、Revolving Games)使用加密經濟學構建有趣、引人入勝的游戲。消費者 DeFi 公司專注于身份 ( Unstoppable Domains ) 和時尚元宇宙 ( Spacerunners ) 等領域。在牛市期間和 2022 年第二季度,Pantera 在資本配置方面采用杠鈴策略進行投資,主要投資于初創公司的種子輪。

2022 年下半年,我們一直在等待私募市場估值重置。雖然在那段時間籌款的初創公司的絕對數量有所下降,但我們看到更高比例的初創公司帶著強大的團隊進入市場——企業家來自 Coinbase 等成熟的加密貨幣初創公司,以及 Facebook、Uber 和 Square 等大型科技公司,以及摩根大通和高盛等傳統金融機構。
對風投來說最重要的是進入生態系統的人才的質量和數量。根據 Alchemy 的數據,在這個熊市期間,在其領先平臺上構建的開發者數量增加了兩倍:

正如我在最近關于 2023 年預測的博客文章中提到的那樣,企業家關注的領域已經整合,這通常發生在每個熊市中。我看到了向基礎設施和領域的轉變,例如去中心化金融、世界資產在區塊鏈上的代幣化、開發人員工具和數據基礎設施。
FTX 之后,交易量已轉移到 Coinbase 和 Bitstamp 等受到高度監管的交易所,以及基于 DeFi 的去中心化交易所。以下是過去 12 個月內的去中心化交易量,其中 11 月(FTX 崩潰的月份)交易量顯著上升。

隨著對信任和安全的審查,我們相信在自我監管、安全、保險和身份等領域為初創公司提供了機會。另一個與過去熊市相似的趨勢是,我們預計與國際創始人相比,本地創始人發起的交易比例更高,因為重點是基礎設施而不是應用程序。隨著市場逐漸擺脫熊市,我們預計亞洲將出現更大份額的 NFT、游戲和去中心化社交應用。由于勞動力成本、充滿活力的影響者和品牌以及強大的社交移動滲透率,亞洲在應用層處于更有利的位置。
就是現在
我們相信這是在區塊鏈領域創辦公司的絕佳時機。平均而言,與之前的周期相比,人才受教育程度更高,對該行業更有熱情。已經籌集了大量資金(2022 年上半年從整個 VC 行業籌集了 1210億美元),正在等待部署。許多新的加密 VC 已經出現。根據我們的經驗,熊市通常代表噪音和建設分心較少的時期。此外,我們觀察到機構和企業比以往任何時候都更愿意與區塊鏈公司合作以增強他們的業務。
2022 年下半年私募交易的估值下降了很多,成長階段的估值跌幅超過早期交易。我們看到的大多數交易都在同一輪中同時涉及股權和代幣。企業家應該優先確保有足夠的跑道和緩沖來度過熊市并進入下一個牛市,優化合適的投資伙伴而不是估值。預計更多成熟的公司將努力實現盈利。二次交易和收購在這段時間可能會更加普遍,為員工和投資者提供流動性。
動態 | Orion Span計劃開發空間站酒店 接受加密貨幣支付:據Bitcoin.com報道,美國Orion Span公司計劃開發首家建在國際空間站的酒店Aurora,預計在2022年開業。該公司表示,可以接受ETH、BCH、LTC、BTC等數字資產進行支付。[2018/12/15]
我們相信 Pantera 對業務開放,并積極尋找引人注目的種子和 A 系列機會。我們希望盡早與我們認為可以加速互聯網新經濟層發展的企業家合作。
五、區塊鏈基礎設施
作者:投資分析師 WILL REID
我們可以寫一本小書,講述 2022 年加密基礎設施中發生的一切,以及 2023 年正在籌備中的一切。但為了簡潔起見,我們將僅涵蓋一些從 2022 年開始值得回顧的關鍵領域,值得為來年思考。
以太坊:Merge,以及“Urge”的興起
以太坊的 Merge 是有史以來技術上最令人印象深刻的軟件更新之一。粗略地比作在飛行途中關閉火箭飛船的引擎,2022 年 9 月從工作量證明到權益證明以太坊的過渡使網絡在經濟上更具可持續性、用戶友好性和環境友好性。該網絡已將其通貨膨脹率從每年約 3.6% 降低到幾乎持平,改進了交易包含時間,使網絡感覺與信用卡銷售點系統相比具有競爭力,并減少了全國的電力消耗奧地利的,更接近圣馬力諾或梵蒂岡的。
然而,以太坊的發展還遠未完成。合并標志著以太坊全面擴展路線圖中拐點的開始。以太坊創始人 Vitalik Buterin 在 7 月 EthCC 的一次演講中概述了這個轉折點:

資料來源: Vitalik Buterin,EthCC 巴黎,2022 年 7 月
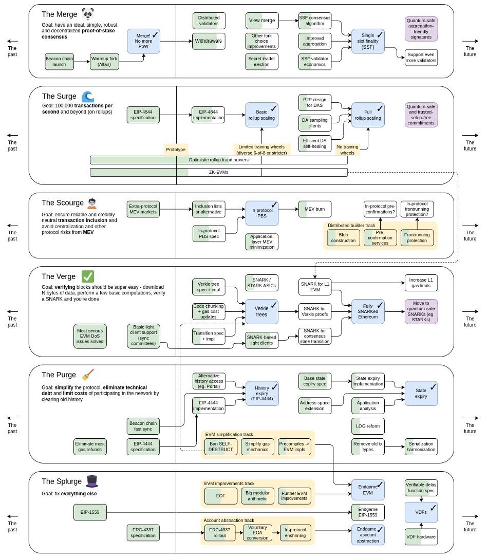
展望未來,Vitalik 將以太坊的“變化最快的時期”分為 6 個不同的部分:The Merge、The Surge、The Scourge、The Verge、The Purge 和 The Splurge。

資料來源:Vitalik Buterin,推特
開發和部署這些“Urge”所需的時間將遠遠超過 2023 年,但由于每一部分對于理解最大的加密生態系統基礎層的愿景都至關重要,我們將在此處簡要概述它們中的每一個:
合并: 雖然將以太坊主網與信標鏈合并以從工作量證明遷移到權益證明的主要和技術上最復雜的事件已經完成,但在“合并”中仍有幾個有意義的升級需要執行' 未來幾個月和幾年的路線圖部分。預計將于 2023 年 3 月進行的上海升級將允許以太坊質押者撤回其質押資產,而單時隙最終性將交易確認時間從約 15 分鐘縮短至約 12 秒,這是一個更長期的目標。 分布式驗證器技術將為以太坊利益相關者提供關鍵的風險管理功能。
The Surge: 這是關于擴展以太坊的交易吞吐量。目標是達到每秒 100,000 筆交易(目前約為 30 筆)。為了實現如此顯著的擴展,以太坊將引入一種新的交易類型,允許附加到交易的“數據塊”包含大量交易數據,這些數據在交易執行時不需要訪問。這些新交易的第一個實例將是“ Proto-Danksharding ”,這是“ Danksharding ”的前身,它將作為EIP-4844升級到以太坊的一部分(預計在 2023 年 5 月或 6 月)交付。
The Scourge: The Scourge 是路線圖的新成員,旨在解決最大可提取價值(MEV) 帶來的風險。根據 Vitalik的說法,天災應該“確保可靠、公平、可信的中立交易納入,[并]解決 MEV 問題” 。第一階段是在以太坊網絡的核心實現提議者-建造者分離(PBS)。目前對協議內 PBS 的最早估計是在 2H23 的某個時候,Flashbots正在領導 PBS 的研發。
The Verge: “Fully SNARKed Ethereum”旨在通過引入Verkle 樹來降低驗證區塊的成本(這樣你甚至可以在手機上安裝驗證器) ,這是Merkle 樹的更高效版本,它自以太坊誕生以來就為以太坊提供支持。Verkle 樹也是邁向以太坊無狀態客戶端的第一步。這些升級將確保以太坊網絡的進一步去中心化和彈性。
The Purge 旨在簡化和性能改進。從EIP-4444開始,這將顯著降低以太坊客戶端存儲歷史數據的開銷,The Purge 將執行一系列旨在促進以太坊路線圖其他部分的升級,例如刪除眾所周知的“自毀”來自 Solidity 的操作碼以啟用 Verkle 樹的推出,并最終將狀態過期構建到網絡中(一個將客戶端需要存儲的數據量減少到大約 20-50 GB 的系統)。
Splurge: “解決所有其他問題”部分包括帳戶抽象(對網絡的顯著用戶體驗改進)和可驗證的延遲功能(另一個效率助推器)。
那么我們可以從所有這些升級中得到什么呢?最終,以太坊正在朝著比今天的以太坊更快、成本更低、更公平、更去中心化、安全和用戶友好的網絡發展。隨著區塊鏈的成熟,構建在其上的應用程序將能夠更有效地利用區塊鏈技術的核心特性(如去除可信中介),而不受底層協議的限制。
動態 | SpankChain平臺被盜的ETH已被黑客歸還:據Coindesk消息,一名從SpankChain平臺偷走165.38 ETH的黑客已退還資金。此前,數字貨幣項目SpankChain遭受了黑客攻擊,損失了165.38 ETH(當時價值約3.8萬美元),另有價值4000美元的BOOTY幣遭凍結。[2018/10/12]
就像更高帶寬的互聯網連接允許在互聯網早期構建越來越多樣化的內容和應用程序一樣,更高帶寬、更安全和更用戶友好的區塊鏈應該允許類似的寒武紀應用程序和用例爆炸網絡。
Layer-2 的興盛
盡管合并對以太坊生態系統產生了許多積極影響,但降低gas費并不是其中之一,因此第 2 層擴展解決方案仍然是以太坊生態系統基礎設施的關鍵部分。開發基礎區塊鏈之外的協議層(例如,第 2 層)是為了擴展功能集和/或解決其相關基礎區塊鏈固有的問題(通常是可擴展性問題)。
到目前為止,Layer-2 在熊市中表現相對較好,有許多重要的升級,例如 Arbitrum 的Nitro 升級和 StarkWare 引入遞歸證明(并升級到Cairo v1.0),圍繞zk- EVM和 alt-L1(替代層 1)的輪換為該行業提供了順風。
自 1 月以來,Arbitrum的活躍開發團隊增長了516% 。所有 StarkEx 平臺的累計交易量從年初的 3000 億美元多一點增長了一倍多,達到 7950億美元。
然而,該行業并非完全免受熊市的影響。 鎖定在以太坊第 2 層的總價值下降了 40% 以上,從1 月份的約 70 億美元降至約 40 億美元十二月下旬。鎖定的總價值 (TVL) 是一種 DeFi 性能指標,表示一段時間內在協議中抵押或存放的加密資產價值的資本化數量。也就是說,像 DAU(每日活躍用戶)和 TVL 這樣的指標可能會產生誤導,因為它們可以被操控,而且通常不能反映有機增長。在Layer-2發展的現階段,更重要的重點是技術進步。需要監控的關鍵發展包括支持 optimistic rollups 的欺詐證明、在生產中工作的 zkEVM、排序器和證明者的去中心化,以及與 Layer-1s 相比的 gas 減少。
展望未來,第 2 層將需要與EIP-4844的實施相抗衡,這有望將匯總費用降低 10-100 倍。然而,生態系統同樣可以從昂貴的 alt-L1 激勵計劃的結束中受益,這些計劃的資金已經用完,旨在吸引用戶遠離以太坊生態系統。
跟蹤第 2 層生態系統的關鍵 KPI 將是來自非 DeFi 垂直領域的資金流入。隨著交易費用的下降,來自游戲和 NFT 用例的資金流入預計將成為特別強勁的增長載體,并將成為 Layer-2 吸引加密原生 DeFi 用戶以外的更多受眾的能力的關鍵指標。
最后,Layer-3 的話題在2022 年受到了廣泛關注。雖然這一術語暗示“rollup解決方案上的rollup解決方案”或“rollup平方”,但它實際上包含許多可能的愿景,包括定制功能(如隱私)、定制rollup(如針對特定用途優化的數據壓縮)案例)和弱信任擴展解決方案(將使用Validiums以獲得更便宜、更低安全性的匯總,這可以特別好地服務于“企業區塊鏈”)。然而,特定于應用程序的第 3 層將不得不應對與建立完全獨立的區塊鏈相關的成本,因此進入壁壘可能比第 3 層炒作所暗示的要高。例如,一條 DeFi 鏈需要支付定序器、RPC 節點、價格饋送預言機、索引器和橋接器的費用——使這條鏈啟動是一項相當大的開銷。
總體而言,我們認為第 2 層空間可能是所有加密生態系統中最受關注的領域,以衡量 2023 年的整體加密采用和性能。我們對此將密切關注。
跨鏈互操作性
跨鏈互操作性仍然是加密領域的一個重大痛點,2022 年橋接黑客攻擊造成的損失超過 20 億美元,占全年加密黑客攻擊總數的 70%以上。高級別的網橋可以分為無信任(又名本機驗證)或可信(又名外部驗證)。到目前為止,大多數網橋都是可信的,或經過外部驗證的,但不信任或經過本地驗證的網橋(如IBC )的興起可能被證明是解決網橋黑客攻擊問題的良方。
IBC 在 2022 年取得了巨大的成功,成為 Cosmos 事實上的橋梁,也是交易量排名前三的加密貨幣橋梁之一。ZK-tech 的合并和最近的進步也為 IBC 在以太坊上推出創造了可能的途徑。
最后,由 Succinct Labs和zkBridge的團隊開發的基于零知識的橋梁提供了另一種構建無信任橋梁的解決方案,并在 2022 年最后一個季度引起了廣泛關注。兩個團隊都將在 2022 年的某個時間推出其產品的主網版本2023.
以太坊中間件
Flashbots、Eigenlayer和Obol Network正在為新的“以太坊中間件”領域奠定基礎。
對于Flashbots來說,proposer-builder分離的推出和builder市場的發展將是2023年的重點關注領域。
對于 Eigenlayer,我們將監控其重新質押產品的推出,該產品允許重新質押 ETH 并擴展以太坊的基礎層安全性,以在網絡上提供其他服務和產品。
對于 Obol Network,在主網上推出分布式驗證器技術(DVT) 應該會促進機構質押的采用,因為 ETH 質押的削減風險已大大降低。我們對 DVT 作為基礎設施的核心部分感到非常興奮,我們認為它在以太坊生態系統中只是“需要存在”。我們迫不及待地想看看 Obol 團隊為 2023 年準備了什么。
Alt-L1s(公鏈)
應用鏈主題繼續獲得發展勢頭,Cosmos 生態系統在 2022年獲得了特別高比例的開發人員和用戶關注。像 Aptos 和 Sui 這樣的新 Layer-1s (L1s) 提供了更熟悉的 Web2 開發人員體驗,同時前景廣闊從他們的初始啟動更高的交易吞吐量。Sei 和 Injective 等特定于應用程序的 L1 承諾提供更具吸引力的 DeFi 體驗,訂單簿邏輯直接內置于協議的基礎層。像NEAR這樣的協議繼續將尖端技術直接構建到第 1 層——你知道 NEAR 已經解決了協議級別的帳戶抽象問題嗎?
六、“結構安全的 DeFi”: 安全意味著什么?
我們永遠無法消除貪婪犯罪者,尤其是在金融領域,但我們能做的就是削減他們作惡成功的能力。在我看來,結構上更安全的 DeFi 具有三大支柱:
1. 作為“執行者”進行編程和編碼
2. 傳統的法律結構和法規——法律作為“擔保人”
3. 市場預期是“過濾器”
傳統的法律結構和法規應被視為一種良好但不完整的安全手段,并且只是實現結構更安全的金融目的的部分手段。作為去中心化技術,任何單一的、集中的權威機構都無法控制,DeFi 在監管之外運作。為了取得成功,DeFi 必須能夠僅用代碼保護用戶資金——而且是在一個日益敵對、開放的全球環境中。幸運的是,沒有比代碼更結構化的執行機制了。
進入 2023 年,我們應該期望看到 TradFi(傳統金融)的最佳實踐擴展到 DeFi,更好的法律框架在這里會有所幫助。Cega 的創始人了解如何通過結構和合同支持來支持損失,這體現了他們的 TradFi 背景如何讓他們在 DeFi 世界中占據優勢。由于強大的內部實踐,例如要求每個做市商都使用 ISDA,Cega 成為建立交易對手風險管理的市場領導者。代碼可以嘗試成為法律,但法律和代碼并不相互排斥。
作為一個行業,我們一直專注于支柱 1(上圖),而忘記了 TradFi 在利用支柱 2 和 3 方面有著悠久的歷史。加強監管將有助于提高法律確定性,但我們也知道監管捕獲和依賴是不是 DeFi 的重點。如果我們想創造一種平衡并實現一個具有最低限度可行監管審查的世界,我們的行業必須具備通過市場對最低限度安全行為的預期進行自我管理的能力。
我的意思是避免傳統金融中不會出現的行為。例如,抵押貸款不足并沒有因為區塊鏈的某些深奧方面而失敗。它失敗了,因為貸方愿意將 WhatsApp 消息作為 AUM 的證明。同樣,TradFi 的財務經理總是不得不以一些 CFO 未能做到的方式考慮托管服務的交易對手風險。我們還將繼續看到越來越重視為各種 DeFi 協議的用戶提供市場標準信息。更清楚地傳達流動性提供者為某些流動性池承擔的風險,將大大有助于創建一個更公平的系統,減少監管審查。
當前關于使用基于區塊鏈的儲備證明和負債證明的中心化交易所的爭論就是一個很好的例子。構成市場的我們需要對我們交易的交易對手的最低安全行為設定預期。市場可能會期望經過全面審計的交易所作為與他人開展業務的基本案例。
在我們看來,CeFi(中心化金融)混淆其后端的能力只是一個短期優勢,而基礎設施的弱點和捷徑會導致長期的漏洞。FTX 失敗的部分原因是阿拉米達有優惠賬戶。Alameda 在過度杠桿化時被允許在沒有自動清算機制的情況下進行交易。DeFi 中沒有后門或優惠。避免后門交易和甜心交易正是我們反復指出的 DeFi 的核心優勢。
這使我們對如何思考 DeFi 向前發展有了一個關鍵的見解。DeFi 是一個比 CeFi 和/或 TradFi 更具對抗性的環境。市場的這一特征意味著,盡管有許多關于黑客攻擊和漏洞利用的頭條新聞,但整個行業已經從這些錯誤中吸取教訓,并永久強化其基礎設施向前發展。TradFi 中的最佳實踐是通過規則手冊或更可能是高管的記憶傳遞下來的,而 DeFi 則通過代碼傳遞知識。
TradFi 最佳實踐需要融入 DeFi。DeFi 基礎設施需要并入 CeFi/TradFi。擁抱這種共生關系是進入下一階段的關鍵。
DeFi的大分叉
我們相信 2023 年將看到受監管和抗審查基礎設施的分歧。
重要的是要記住,區塊鏈承諾創建新的金融軌道(TradFi 機構對此感興趣)和新的金融系統(抵制審查的參與者感興趣)。
一直以來,人們對企業級 DeFi 持懷疑態度,我認為其中很多都是沒有根據的。非去中心化、許可的區塊鏈促進了金融參與者之間的現有關系,而不是創建新的關系,這與可以抵御專橫的政府和中介機構的抗審查金融生態系統截然不同。
同時,這反映了區塊鏈技術的巨大前景——通過創建一種橫向技術來促進兩個(至少)截然不同的建設者陣營。重要的是要記住我們為什么在這里:可信的中立基礎設施對每個人都有好處,設計糟糕的有偏見的基礎設施對任何人都沒有好處。
首先,提醒我們在企業 DeFi 方面已經走了多遠。正如 Coinbase 在其 2023 年報告中指出的那樣,摩根大通在 Onyx 數字資產上的日內回購應用程序自 2020 年 11 月推出以來已經處理了超過 4300 億美元的回購交易。此外,摩根大通、星展銀行和 SBI 數字資產控股公司進行了代幣化交易2022 年 11 月通過 Polygon 發行貨幣和主權債券。這些發展意味著無論其他市場如何發揮作用,區塊鏈都將在企業技術堆棧中占有一席之地。盡管當前市場低迷可能意味著什么,但機構仍在投資和研究 DeFi。
與此同時,OFAC、FTX、MakerDAO 等事件支持了對允許 DeFi 基礎設施內的中心化妥協的懷疑。同時,我們將看到越來越多的監管打壓和對許多 DeFi dApp 和基礎設施的挑戰,使得構建可信中立基礎設施的需求從長期穩定性問題轉變為生存條件。
這兩種截然不同的意識形態的分歧和發展將在市場上以很大的方式出現,對于許多不需要在牛市中面對這些潛在緊張局勢的投資者來說。
2023 年的關注領域:宏觀影響投資組合構建
在過去的幾年里,“風險偏好”的鏈上金融基礎設施得到了發展。隨著宏觀環境有利于避險,我們將看到“避險”金融生態系統的發展。由于現實世界的投資組合配置保持風險規避并尋求更安全的工具,特別是在固定收益領域,我們應該期望看到更多的現實世界收益率和固定收益資產在鏈上增長。
當債券和現實世界的固定收益資產變得更具吸引力時,正確的反應是對此感到興奮——一個明確的問題陳述——以及對價值鏈的哪一部分代表了最大的投資機會的很好的理解對于鏈上的真實世界資產。我特別興奮能夠按照加密解鎖全球流動性的承諾進一步邁出這一步:以傳統金融科技機構受限的方式為世界各地的客戶提供現實世界的資產。專注于“0-1”獲取金融工具而不是增量獲取的公司尤其會做得很好。
正如上一個牛市是另類投資平臺的催化劑一樣,這次熊市也將成為新一波更安全的投資工具的催化劑。
應用程序弱點導致基礎設施機會
為什么在 DeFi 基礎設施和 dApp 中很容易發現這么多弱點?因為當我們從頭開始構建金融系統時,我們同時也在從頭構建企業及其基礎設施。這至少很難說,而且充滿挑戰。由于缺乏可用的外部基礎設施提供商,現有業務必然存在次優的基礎設施組件或依賴捷徑。隨著市場和法規要求更好的實踐,基礎設施供應商將同時需要更好地支持更安全的實踐。
回到交易對手存款風險的例子,TradFi 面臨類似的問題,并由 IntraFi 等公司解決,這有助于將國庫分成單獨的賬戶,以利用 25 萬美元的 FDIC 保險。隨著公司意識到他們需要以同樣嚴格的方式管理交易對手風險,我們將看到對各種類型的基礎設施參與者解決先前問題的需求增加。
換句話說,正如 Union Square Ventures 以不同的方式指出的那樣,基礎設施繁榮導致應用繁榮導致基礎設施繁榮。正如他們指出的那樣,我們可以在基礎設施到來之前構建出色的應用程序,但有時這些應用程序會崩潰并賠錢。我們從這些經驗中吸取教訓,要求更好的外包基礎架構并構建更安全的應用程序。我們不斷投資于 DeFi 和其他領域更好的基礎設施和更安全的應用程序。
TradFi 金融科技投資的經驗教訓
在加入 Pantera 之前,我投資了新興市場金融科技,并且一直堅信,加密投資的許多方面都類似于在相對薄弱的新興市場投資金融科技。這些市場表現出貨幣化困難、需要在內部建立核心基礎設施、分銷和用戶教育方面的挑戰,大型公共和私營企業占據壟斷市場份額。印度統一支付接口 (UPI) 周圍的生態系統是其中一些挑戰的一個很好的例子,特別是圍繞著以 UPI 為基礎的公司在本質上是公共鐵路上獲利的能力。對于房間里的 TradFi 人員,我總是開玩笑說抵押和 MEV(最大可提取價值)是新的貸款。
我從這些經歷中學到的主要教訓是,成功意味著建立產品路線圖的強大能力,該路線圖側重于在現有市場中占據極其有價值的客戶的思想份額,并且具有通過更廣泛的收入流貨幣化的增量能力傳統的創業公司。正是由于這種動態,印度出現了一些最具創新性的金融科技創業戰略。
隨著建立加密貨幣的創始人加倍努力尋找適合市場的產品,許多 TradFi 課程將擴展到加密貨幣領域。
七、2023 年 PANTERA 區塊鏈峰會
Pantera Blockchain Summit 2023將于 2023 年 4 月 3 日至 4 日在舊金山舉行。這是我們自 2013 年以來舉辦的一系列會議中的第九次峰會。
今年也是美國區塊鏈基金行業成立 10周年,從 Pantera 比特幣基金的推出開始,我們的團隊特別榮幸地召集我們的投資組合公司、合作伙伴和投資者大家庭進行一天的學習、靈感和聯系。
Pantera 區塊鏈峰會 2023 是一項僅限受邀參加的活動,由 Pantera 投資團隊策劃,重點關注區塊鏈行業中最重要和最激動人心的話題。我們的目標是發現有價值的見解,促進良好的對話,并賦能整個 Pantera 網絡以推動我們的行業向前發展。我們在峰會上接待了不同背景的行業領袖,包括企業家、開發商和監管機構。
2023 年確認的演講者包括:
CFTC 前主席 Chris Giancarlo
BitGo 的聯合創始人兼首席執行官 Mike Belshe
Amir Bandeali,0x Labs 聯合創始人
Audius 首席執行官 Roneil Rumburg
BitOasis 聯合創始人兼首席執行官 Ola Doudin
Bradley Kam,Unstoppable Domains 聯合創始人
CoinDCX 聯合創始人兼首席執行官 Sumit Gupta
Injective 聯合創始人兼首席執行官 Eric Chen
Ondo Finance 聯合創始人兼首席執行官 Nathan Allman
Cega 聯合創始人兼首席執行官 Arisa Toyosaki
Quantstamp 董事總經理 Don Ho
您可以在此處查看2022 年 Pantera 區塊鏈峰會的亮點。
如果您有興趣參加,可以在此處提交申請,我們的資本形成團隊的成員將與您聯系以了解是否有空。
鏈捕手
媒體專欄
閱讀更多
金色財經
金色早8點
Odaily星球日報
Arcane Labs
澎湃新聞
深潮TechFlow
歐科云鏈
鏈得得
MarsBit
BTCStudy
Tags:NBSBSPEFIDEFINBS價格BSPT價格去中心化金融defi是干什么的DEFI100Farm Token
每個人都在談論Optimistic Rollups并猜測他們的Airdrops,而忘記了zkEVMs才是圣杯。zkEVM旨在突破ZK Rollups技術的局限性.
1900/1/1 0:00:00Messari報告對以太坊的2022年進行了概述,同時對2023年的轉機進行了預測,在新的一年為區塊鏈原住民的決策提供參考.
1900/1/1 0:00:00▌薩爾瓦多通過數字資產法案金色財經報道,薩爾瓦多立法議會周三批準了一項關于發行除比特幣以外的數字資產的法律。立法中包括發行比特幣支持債券(也稱為火山債券)的法律框架.
1900/1/1 0:00:00穩定幣是加密領域最偉大的創新之一。但是在一眾新的穩定幣發布之后,整體格局將如何變化呢? 穩定幣可以用來吸引用戶進入 DEFI,且也可以將流動性吸引到穩定幣的原生協議中.
1900/1/1 0:00:00還記得 2021 年牛市起勢的那段日子,被提到最多的人名,除了木頭姐 Cathie Wood,就是巴菲特。當然巴菲特在加密貨幣行業,因為他不看好的言論,更多是被罵的.
1900/1/1 0:00:002022.12.26-2023.01.01新公鏈賽道:回顧、總結與展望 2022 年年末以“加密市場進入寒冬”的共識收尾.
1900/1/1 0:00:00