BTC/HKD-1.16%
ETH/HKD-2.32%
LTC/HKD-0.83%
ADA/HKD-1.74%
SOL/HKD-2.56%
XRP/HKD-1.78%尊敬的投資者,
假設現在是2022年1月1日。想象一下,到2023年1月17日,特斯拉將下跌63%,Meta下跌60%,亞馬遜-42%,PayPal-57%,Square-54%。據研究歷史投資回報的圣克拉拉大學名譽教授EdwardMcQuarrie的分析,對于美國債券投資者來說,這是有記錄以來最糟糕的一年:
“即使回??到250年前,也找不到比2022年更糟糕的一年。”
現在,猜猜比特幣會下跌多少。我想大多數人會說超過54%。
這甚至還沒有說明SamBankman-Fried/FTX/Alameda對500萬人犯下的真正令人震驚的罪行,以及三箭資本、TerraLUNA、Genesis、BlockFi、Celsius等知名機構的崩盤事件。
面對糟糕的風險資產宏觀市場和歷史性的特殊災難,區塊鏈的彈性令人印象深刻。

然而,這并不奇怪。Pantera在過去的三個“加密冬天”中管理著區塊鏈基金。每個人都曾發生過災難性事件。例如,當Mt.Gox下跌時,它占據了85%的市場份額——比今天的FTX大得多。?
區塊鏈將改變世界。它必然會在困難重重中幸存下來。?
我相信它已經觸底,我們將很快看到區塊鏈資產繼續其過去13年每年2.3倍的上漲趨勢。
目錄
1.?2022年度回顧
2.我們的2023年展望:
聯合首席信息官JoeyKrug的加密貨幣市場展望區塊鏈風險投資現狀,普通合伙人PaulVeradittakit投資分析師WillReid的區塊鏈基礎設施和以太坊合并結構安全的DeFi,投資助理ChiaJengYang3.2023年Pantera區塊鏈峰會:2023年4月3日至4日,加利福尼亞州舊金山
一、2022年回顧?
2022年對區塊鏈行業來說是瘋狂的一年。我們目睹的一些事情:
以太坊合并,一項升級,它將以太坊的能源使用減少了約99.9%,并促進了以太幣的通貨膨脹——這是區塊鏈協調方面的一項巨大成就。三箭資本、TerraLUNA、Celsius、Voyager以及曾經交易量第二大的交易所FTX的崩盤。增加對DeFi協議和產品的機構采用和研發投資,例如,摩根大通與新加坡金融管理局合作,首次在公共區塊鏈上進行DeFi交易。像這樣的采用也發生在公共部門,許多主要國家都在試驗基于區塊鏈的中央銀行數字貨幣(CBDC)。以下是2022年的一些主要亮點的回顧:

加密貨幣市場展望:聯合首席信息官JOEYKRUG
回顧過去,2022年可能是加密歷史上動蕩最大的一年。一年中多次,我發現自己在說,“這感覺比Mt.Gox還大。”?當Mt.Gox遭到黑客攻擊時,它開啟了加密領域重大發展的下一階段:過渡到更全球化的信任最小化架構,并消除支付之外的中介機構。
在實踐中,像Ledger和Trezor這樣的自我托管解決方案在早期就開始流行起來。他們讓加密貨幣散戶得以將資金存儲在比計算機更安全的地方,而不必信任中心化交易所來持有資產。在機構方面,像BitGo這樣的公司使機構也可以使用安全的多重簽名解決方案存儲資金,再次消除了“信任”交易所的任何需要。事后看來,這些轉變似乎很小/很明顯,但它們意義重大——使人們能夠更安全地持有他們的加密貨幣。
隨著以太坊和智能合約的建立,一個更重要的轉變發生了。這項技術使在全球范圍內進行廣泛的價值轉移交易成為可能,而無需信任任何個人或實體。該愿景還包括讓金融系統更高效、更容易獲得,并降低金融中介的成本。?
但是,這些好處仍然取決于可擴展性。當時,有少數人在談論能夠在不使用交易所的情況下交易加密貨幣的想法,無論是通過原子互換——一種不需要信任交易對手的方式進行的場外交易——還是通過成熟的基于以太坊智能合約的去中心化交易所(DEX)的出現。如果你快進到今天,很容易通過Uniswap和0x等DEX進行加密貨幣到加密貨幣的交易。早在2013年和2014年,這些想法在開發人員眼中只是一閃而過,他們只是在論壇上寫下了一些早期想法。
歷史不會重復,而是在押韻:DeFi仍是下一個加密貨幣周期的基礎
2022年與2014年末的加密貨幣時代非常相似。許多與加密貨幣基本原則背道而馳的項目和公司都以失敗告終。人們說,“加密貨幣已死”,但我認為這是進入該領域、開始構建嚴肅事物的最佳時機之一,也是將資金部署到加密貨幣領域的好時機。現在是黎明前最黑暗的時刻。?
CoinShares首席戰略官:對加密貨幣感興趣的前八家金融機構管理總資產高達27萬億美元:金色財經報道,CoinShares首席戰略官Meltem Demirors強調了至少八家主要金融機構已表示將進軍數字資產領域,其中包括貝萊德的現貨比特幣ETF備案和富達的加密財富管理解決方案。其他包括摩根大通、摩根士丹利、高盛、紐約梅隆銀行、景順和美國銀行。Demirors指出,美國許多最大的金融機構正在積極努力提供比特幣等服務。它們管理的資產高達27萬億美元。
值得注意的是,27萬億美元的數字是對八家機構管理的總資產的估計,其中只有一小部分可能會分配給加密貨幣投資。[2023/6/27 22:02:41]
雖然導致崩壞的具體原因不同,但中心化實體由于黑客攻擊、因為貪婪鋌而走險做非法的勾當等主題與傳統金融市場一樣有著古老的做派。實際的加密——比如鏈上、智能合約、基于協議的加密——真正緩解了這些問題,因為你不需要把所有的錢都交給一個聲稱“信任我們”的實體。?
但需要警惕的是,智能合約只是代碼——代碼是愚蠢的,計算機會完全按照設定好的去做。因此,即使不再需要信任某些中心化交易所、法律系統或任何執行該產品的東西,編寫創建有風險的金融產品的智能合約仍然存在風險。如果我制定了一個允許你進行無抵押貸款的智能合約,那么如果你的貸款沒有得到償還,那不是計算機程序的錯。?
有了這個免責聲明,關于2022年中心化金融(CeFi)崩潰的“不同之處”的簡短版本就是繁榮的加密信貸市場。三箭資本、TerraLUNA、BlockFi、Celsius、Voyager、FTX和Genesis都有一個普遍的主線:無限制地將大量資金借給風險相對較高的交易對手,要么沒有提供足夠的抵押品,要么沒有提供足夠的抵押品風險限制。
另一方面,值得注意的是,去中心化金融協議并沒有崩潰。DeFi協議成功背后的原因有幾個層面。從表面上看,這些協議迫使人們提供抵押品并實施積極的風險控制。極具諷刺意味的是,這些風險控制與中心化實體的控制是同一種控制,人們常說這些控制“太嚴密,效率低下”。他們會告訴我們,“這些協議無法像我們那樣監控風險”。僅僅幾個月后,我的一位朋友告訴我,其中一家公司向他提供了優惠的借款條件,而該公司正在承擔破產風險。我告訴他一些類似的話,“由于這些中心化的貸方實體,下一個周期可能會破裂。他們在壓路機前撿硬幣。”
在軟件工程中,有一句俗語:“越差越好”,意思是“能正常工作”的更簡單的系統比會增加失敗風險的高度復雜的設計要好。在我看來,DeFi的風險控制是越差越好哲學的一個很好的例子,但對于金融而言。我們采訪過的那些中心化貸方肯定有“優雅”的系統,但他們的系統都不起作用。前一個周期中許多最熱門、“最好”的增長輪都是零。一些是因為他們的業務不是真正的業務——它們只是類似于押注下行波動——還有一些是因為它們是徹頭徹尾的騙局。?
DeFi協議在2022年運行良好的第二個關鍵是開放和去信任。去中心化協議不能只是說,“相信我,我去了麻省理工學院,想把一切都捐給慈善機構”。DeFi協議更像是一種“你不必相信我們”的性質,或者正如谷歌在放棄它之前所說的那樣:DeFi協議“不可能是邪惡的”。協議層的唯一選擇是構建一些有效的東西,一些來自第一性原則的東西,在開放的環境中,對抗理性經濟參與者的匿名競爭環境,你的代碼是公開的,任何人都可以仔細檢查和閱讀它。?
簡單概括2022年的加密市場——NickSzabo說得最好:“受信任的第三方才是安全漏洞。”?
二、展望2023
展望未來,很明顯,使用智能合約的基于區塊鏈的系統將成為世界金融的正軌。真正的問題是我們如何實現,以及需要做什么努力。?
盡管目前價格較低,但我認為這個空間顯然比以往任何時候都處于更好的位置。我們終于有了可擴展性解決方案,能夠以不到10美分的費用進行交易。隨著對以太坊和第2層的更多升級,很難不將交易費用降低到大約一美分。這很重要,因為如果費用太高,去中心化交易所就無法與中心化交易所競爭。?
與2017年相比,另一個重大的范式轉變是當時開發人員基礎設施幾乎不存在。與之前的周期相比,現在編寫基于智能合約的系統要容易得多。2017年,我是Alchemy的第一個主要用戶,當時每個人都在AWS或DigitalOcean上搞亂節點基礎設施。當新開發人員進入該領域時,這個問題和其他問題已經得到解決。不僅僅是節點。堆棧的每個其他領域都得到了改進,無論是測試套件還是用于捕獲智能合約中常見錯誤的自動化工具,都為IDE提供了對Solidity的支持。
如果展望下一步,有兩個有趣的問題值得思考:?
1.最終狀態是什么樣的?
2.需要建立哪些支持性創新和公司/協議才能實現這一目標?
數據:1000枚BTC從未知錢包轉移至Gemini:金色財經報道,據WhaleAlert數據顯示,1000枚BTC(價值19948138美元)從未知錢包轉移至Gemini。[2022/9/1 13:02:30]
當然,我相信這兩個領域都值得投資。?
在我看來,最終狀態是去中心化金融協議和應用程序基本上解決了上面討論的許多問題。普通人將在手機上安裝應用程序,讓他們可以訪問DeFi,在那里他們可以在沒有銀行/經紀人的情況下進行金融交易,費用更低,全球流動性和市場全天候24/7運作。金融科技發展的問題在于,它好像在給一頭豬涂口紅,這頭豬是指現有的金融體系。所以,要想真正實現加密貨幣的愿景,需要從頭開始創建新的經濟基礎設施。好消息是,不少新金融系統的原始元素如今已經存在。
例如,我們已經有了貨幣、交易所、借貸市場等。這個宇宙中的世界看起來就像一個當你想交易資產時,你可以使用去中心化的交易所,在那里你可以訪問全球流動資金池進行交易,而無需先將資產存入交易所。甚至像場外交易這樣的事情——通常由HNWIs或機構使用——也可以在DeFi中進行。為什么要將錢匯到場外交易柜臺并希望他們將另一個交易對退還給你?相反,OTC服務臺應該能夠自動向你發送一個包含他們報價的鏈接,只有你可以填寫鏈接。
當你想借出或借入一項資產時,最合適的地方就是DeFi借貸協議。目前,DeFi借貸協議是為數不多的可以借入或借出加密貨幣的場所之一,特別是考慮到,除了少數例外,該領域許多較大的中心化借貸企業已經資不抵債。?
金融市場還有一項令人興奮的創新,起源于稱為“永續合約”的加密技術。這些使交易者能夠獲得杠桿敞口,就像人們可以通過期貨合約獲得的一樣,但沒有到期日。相反,利息會持續支付給需求較少的一方。?
有一些具有牽引力的去中心化永久交易所。雖然FTX的失敗無疑是“永久交易所”大規模起飛的催化劑,但我認為我們需要首先建立一些使能的創新。從長遠來看,這將發生在易于使用的應用程序中,最終用戶甚至可能意識不到正在使用DeFi。并且非常長期的現實世界資產將存在并在鏈上被標記化。因此,穩定的最終狀態看起來像是一個新的并行金融系統,它支持在遺留系統中可以做的一切,甚至更多。類似于互聯網在內容創建方面所做的事情,加密技術可以在任何事物上創建無窮無盡的定制金融市場套件。
如何才能實現?
為了實現這一切,我認為必須解決一些問題才能使采用進一步發展。問題分為兩類:?
1.增加DeFi生態系統內部和的流動性
2.讓DeFi盡可能簡單易用
在流動性方面,要使用DeFi獲得更多機構資本,需要有更多支持直接使用以太坊的資產托管人。雖然有像Fireblocks這樣的優秀解決方案,但主要問題是,從SEC的角度來看,這些解決方案中的大多數都不是受監管的托管人。一些托管人已獲得聯邦或州機構的特許,在加密貨幣領域作為受監管的托管人運營,例如BitGo,通過與MetaMaskInstitutional的合作支持使用DeFi協議,但其他受監管的托管人也必須增加對使用DeFi協議的支持。這應該會為DeFi帶來更多的流動性和資本。?
增加流動性的另一種方法是聚合跨多個鏈、第2層和這些鏈上的流動性池的流動性。這些聚合器將使用戶能夠提交交易,而應用程序將跨多個場所、跨多個鏈條獲取流動性,從而為用戶提供最佳價格和最佳執行。要構建它,我們需要快速安全的跨鏈橋。迄今為止構建的許多跨鏈橋讓我覺得很駭人聽聞——不是以一種很酷的“入侵PlayStation”的方式,而是更多的是“將一些東西拼湊在一起,只有你信任才能真正起作用”。
正如我們所見,這種信任是一個“安全漏洞”。跨鏈問題一直是一個程序問題,在我看來應該用軟件程序來解決——而不是預言機、受信任的多重簽名等。解決這個問題的理想方法是使用零知識證明,一旦以太坊推出“單時隙最終性”,它應該能夠非常快速地橋接到其他鏈。屆時,匯集流動性變得更加可行。
第二組問題——DeFi的可用性問題——與流動性部分一樣重要。盡管這些年來可用性有了很大提高,但一個普遍的反駁是,“網絡在早期非常難用,可用性不應該成為障礙”。然而,自網絡早期以來,用戶對可用性的期望已經上升了幾個數量級。人們期望事物易于使用。我認為需要解決三個可用性問題來加速DeFi的采用:
1.首先是圍繞錢包的用戶體驗問題。我和其他人一樣喜歡MetaMask以及它為空間所做的一切。但它是用戶下載的簡單瀏覽器擴展,而不是具有精心設計的用戶體驗的強大應用程序。它的布局令人困惑,小白用戶可能會不知所措,而且UI太復雜。它讓我想起了iPhone之前存在的那些老式Palm或Windows手持設備。也許這里的長期答案看起來像是一種基于MPC的零售錢包。
前美國中央情報局職員:黃金只是不能通過互聯網發送的比特幣:金色財經消息,前美國中央情報局職員Edward Snowden發文表示,黃金只是不能通過互聯網發送的比特幣。[2022/6/14 4:23:56]
2.第二個問題是必須用ETH支付交易費用的問題。這使得除了要發送/交易/交易的任何資產之外,還需要ETH。經濟抽象的思想解決了這個問題。對以太坊的協議進行本地升級,這樣就可以用ETH以外的代幣支付交易費用。
3.第三個問題:越來越好的法定入口,可以在分散的應用程序(dApps)中本地集成。大眾市場、類似Stripe的集成——dApps可以添加法幣入口,允許用戶點擊幾下即可購買加密貨幣,而且費用并不高,但目前還不存在。它需要作為一個小部件嵌入到UI中,沒有人控制UI。雖然很酷,但Stripe的新加密入口產品并沒有解決這一問題。
當前,這一系列問題的解決方案還需要兩到三年的時間才能解決和構建。其中許多,以及它們促成的未來創新,將提供絕佳的投資機會。當它們確實得到解決時,將為DeFi驅動的下一個加密貨幣周期創造令人興奮的基礎。對我來說,最令人興奮的事情是DeFi實現了一個新的開放的、全球化的、更高效的金融體系。
區塊鏈創業現狀
作者:PAULVERADITTAKIT,普通合伙人
關鍵指標
盡管加密貨幣價格從去年1月開始下跌,但私人市場交易活動仍在繼續,至少在2022年上半年是這樣。

私人市場估值往往落后于公開市場定價。與之前的熊市相比,上一次的牛市見證了消費者加密貨幣和其他行業的興起,例如DAO、加密游戲、NFT和Web3創作者經濟。

從上面的餅圖來看,在Pantera2022年交易的行業細分中,DeFi處于領先地位,游戲/消費行業位居第二。DeFi投資主要集中在以下領域:
基礎設施?(Braavos,?Waterfall)衍生品?(Maverick,?Cega)以結構化產品開始的機構DeFi在游戲方面,我們專注于經驗豐富的團隊使用加密經濟學構建有趣、引人入勝的游戲。消費者DeFi公司專注于身份(?UnstoppableDomains?)和時尚元宇宙(?Spacerunners?)等領域。在牛市期間和2022年第二季度,Pantera在資本配置方面采用杠鈴策略進行投資,主要投資于初創公司的種子輪。

2022年下半年,我們一直在等待私募市場估值重置。雖然在那段時間籌款的初創公司的絕對數量有所下降,但我們看到更高比例的初創公司帶著強大的團隊進入市場——企業家來自Coinbase等成熟的加密貨幣初創公司,以及Facebook、Uber和Square等大型科技公司,以及摩根大通和高盛等傳統金融機構。?
對風投來說最重要的是進入生態系統的人才的質量和數量。根據Alchemy的數據,在這個熊市期間,在其領先平臺上構建的開發者數量增加了兩倍:

正如我在最近關于2023年預測的博客文章中提到的那樣,企業家關注的領域已經整合,這通常發生在每個熊市中。我看到了向基礎設施和領域的轉變,例如去中心化金融、世界資產在區塊鏈上的代幣化、開發人員工具和數據基礎設施。?
FTX之后,交易量已轉移到Coinbase和Bitstamp等受到高度監管的交易所,以及基于DeFi的去中心化交易所。以下是過去12個月內的去中心化交易量,其中11月交易量顯著上升。?

隨著對信任和安全的審查,我們相信在自我監管、安全、保險和身份等領域為初創公司提供了機會。另一個與過去熊市相似的趨勢是,我們預計與國際創始人相比,本地創始人發起的交易比例更高,因為重點是基礎設施而不是應用程序。隨著市場逐漸擺脫熊市,我們預計亞洲將出現更大份額的NFT、游戲和去中心化社交應用。由于勞動力成本、充滿活力的影響者和品牌以及強大的社交移動滲透率,亞洲在應用層處于更有利的位置。??
調查:近75%的美國商家計劃在兩年內接受加密貨幣或穩定幣支付:6月12日消息,德勤(Deloitte)會計師事務所近期對全美各行業的2000名零售機構的高級管理人員進行了有關數字資產的調查。
調查結果顯示,超過85%的受訪高管表示非常重視“接受加密貨幣支付”。近75%的受訪者表示計劃在未來兩年內接受加密貨幣或穩定幣支付。超過50%的受訪大型零售商(營收在5億美元及以上)已經在“接受數字資產支付”的服務中投資了100萬美元以上。在已經接受數字資產支付的零售商中,93%表示已經見證了此舉帶來的積極反饋。(Dailyhodl)[2022/6/12 4:19:58]
就是現在
我們相信這是在區塊鏈領域創辦公司的絕佳時機。平均而言,與之前的周期相比,人才受教育程度更高,對該行業更有熱情。已經籌集了大量資金,正在等待部署。許多新的加密VC已經出現。根據我們的經驗,熊市通常代表噪音和建設分心較少的時期。此外,我們觀察到機構和企業比以往任何時候都更愿意與區塊鏈公司合作以增強他們的業務。
2022年下半年私募交易的估值下降了很多,成長階段的估值跌幅超過早期交易。我們看到的大多數交易都在同一輪中同時涉及股權和代幣。企業家應該優先確保有足夠的跑道和緩沖來度過熊市并進入下一個牛市,優化合適的投資伙伴而不是估值。預計更多成熟的公司將努力實現盈利。二次交易和收購在這段時間可能會更加普遍,為員工和投資者提供流動性。?
我們相信Pantera對業務開放,并積極尋找引人注目的種子和A系列機會。我們希望盡早與我們認為可以加速互聯網新經濟層發展的企業家合作。
區塊鏈基礎設施
作者:投資分析師WILLREID
我們可以寫一本小書,講述2022年加密基礎設施中發生的一切,以及2023年正在籌備中的一切。但為了簡潔起見,我們將僅涵蓋一些從2022年開始值得回顧的關鍵領域,值得為來年思考。
以太坊:Merge,以及“Urge”的興起
以太坊的Merge是有史以來技術上最令人印象深刻的軟件更新之一。粗略地比作在飛行途中關閉火箭飛船的引擎,2022年9月從工作量證明到權益證明以太坊的過渡使網絡在經濟上更具可持續性、用戶友好性和環境友好性。該網絡已將其通貨膨脹率從每年約3.6%降低到幾乎持平,改進了交易包含時間,使網絡感覺與信用卡銷售點系統相比具有競爭力,并減少了全國的電力消耗奧地利的,更接近圣馬力諾或梵蒂岡的。
然而,以太坊的發展還遠未完成。合并標志著以太坊全面擴展路線圖中拐點的開始。以太坊創始人VitalikButerin在7月EthCC的一次演講中概述了這個轉折點:

資料來源:??VitalikButerin,EthCC巴黎,2022年7月
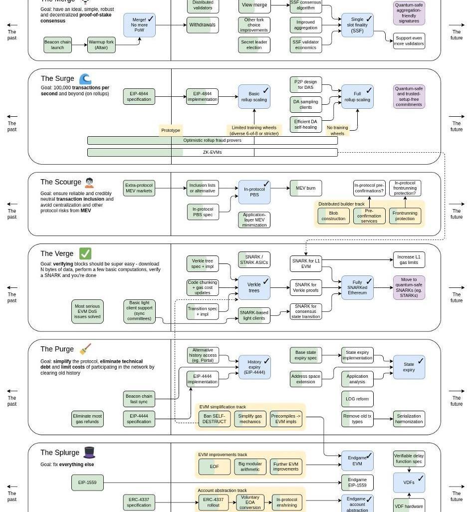
展望未來,Vitalik將以太坊的“變化最快的時期”分為6個不同的部分:TheMerge、TheSurge、TheScourge、TheVerge、ThePurge和TheSplurge。?

資料來源:VitalikButerin,推特?
開發和部署這些“Urge”所需的時間將遠遠超過2023年,但由于每一部分對于理解最大的加密生態系統基礎層的愿景都至關重要,我們將在此處簡要概述它們中的每一個:
合并:??雖然將以太坊主網與信標鏈合并以從工作量證明遷移到權益證明的主要和技術上最復雜的事件已經完成,但在“合并”中仍有幾個有意義的升級需要執行'未來幾個月和幾年的路線圖部分。預計將于2023年3月進行的上海升級將允許以太坊質押者撤回其質押資產,而單時隙最終性將交易確認時間從約15分鐘縮短至約12秒,這是一個更長期的目標。??分布式驗證器技術將為以太坊利益相關者提供關鍵的風險管理功能。?TheSurge:??這是關于擴展以太坊的交易吞吐量。目標是達到每秒100,000筆交易。為了實現如此顯著的擴展,以太坊將引入一種新的交易類型,允許附加到交易的“數據塊”包含大量交易數據,這些數據在交易執行時不需要訪問。這些新交易的第一個實例將是“?Proto-Danksharding”,這是“?Danksharding?”的前身,它將作為EIP-4844升級到以太坊的一部分交付。?TheScourge:?TheScourge是路線圖的新成員,旨在解決最大可提取價值(MEV)帶來的風險。根據Vitalik的說法,天災應該“確保可靠、公平、可信的中立交易納入,解決MEV問題”?。第一階段是在以太坊網絡的核心實現提議者-建造者分離。目前對協議內PBS的最早估計是在2H23的某個時候,Flashbots正在領導PBS的研發。?TheVerge:?“FullySNARKedEthereum”旨在通過引入Verkle樹來降低驗證區塊的成本,這是Merkle樹的更高效版本,它自以太坊誕生以來就為以太坊提供支持。Verkle樹也是邁向以太坊無狀態客戶端的第一步。這些升級將確保以太坊網絡的進一步去中心化和彈性。?ThePurge?旨在簡化和性能改進。從EIP-4444開始,這將顯著降低以太坊客戶端存儲歷史數據的開銷,ThePurge將執行一系列旨在促進以太坊路線圖其他部分的升級,例如刪除眾所周知的“自毀”來自Solidity的操作碼以啟用Verkle樹的推出,并最終將狀態過期構建到網絡中。Splurge:??“解決所有其他問題”部分包括帳戶抽象和可驗證的延遲功能。?那么我們可以從所有這些升級中得到什么呢?最終,以太坊正在朝著比今天的以太坊更快、成本更低、更公平、更去中心化、安全和用戶友好的網絡發展。隨著區塊鏈的成熟,構建在其上的應用程序將能夠更有效地利用區塊鏈技術的核心特性,而不受底層協議的限制。?
Bitfinex已開放VRA交易:據官方消息,Bitfinex已開放Verasity(VRA)交易。[2022/6/8 4:09:27]
就像更高帶寬的互聯網連接允許在互聯網早期構建越來越多樣化的內容和應用程序一樣,更高帶寬、更安全和更用戶友好的區塊鏈應該允許類似的寒武紀應用程序和用例爆炸網絡。?
Layer-2的興盛
盡管合并對以太坊生態系統產生了許多積極影響,但降低gas費并不是其中之一,因此第2層擴展解決方案仍然是以太坊生態系統基礎設施的關鍵部分。開發基礎區塊鏈之外的協議層是為了擴展功能集和/或解決其相關基礎區塊鏈固有的問題。
到目前為止,Layer-2在熊市中表現相對較好,有許多重要的升級,例如Arbitrum的Nitro升級和StarkWare引入遞歸證明,圍繞zk-EVM和alt-L1的輪換為該行業提供了順風。
自1月以來,Arbitrum的活躍開發團隊增長了516%。所有StarkEx平臺的累計交易量從年初的3000億美元多一點增長了一倍多,達到7950億美元。?
然而,該行業并非完全免受熊市的影響。??鎖定在以太坊第2層的總價值下降了40%以上,從1月份的約70億美元降至約40億美元十二月下旬。鎖定的總價值(TVL)是一種DeFi性能指標,表示一段時間內在協議中抵押或存放的加密資產價值的資本化數量。也就是說,像DAU和TVL這樣的指標可能會產生誤導,因為它們可以被操控,而且通常不能反映有機增長。在Layer-2發展的現階段,更重要的重點是技術進步。需要監控的關鍵發展包括支持optimisticrollups的欺詐證明、在生產中工作的zkEVM、排序器和證明者的去中心化,以及與Layer-1s相比的gas減少。?
展望未來,第2層將需要與EIP-4844的實施相抗衡,這有望將Rollup費用降低10-100倍。然而,生態系統同樣可以從昂貴的alt-L1激勵計劃的結束中受益,這些計劃的資金已經用完,旨在吸引用戶遠離以太坊生態系統。?
跟蹤第2層生態系統的關鍵KPI將是來自非DeFi垂直領域的資金流入。隨著交易費用的下降,來自游戲和NFT用例的資金流入預計將成為特別強勁的增長載體,并將成為Layer-2吸引加密原生DeFi用戶以外的更多受眾的能力的關鍵指標。?
最后,Layer-3的話題在2022年受到了廣泛關注。雖然這一術語暗示“擴容解決方案上之上的解決方案”或“擴容迭羅漢”,但它實際上包含許多可能的愿景,包括定制功能、定制擴容案例)和弱信任擴展解決方案。然而,特定于應用程序的第3層將不得不應對與建立完全獨立的區塊鏈相關的成本,因此進入壁壘可能比第3層炒作所暗示的要高。例如,一條DeFi鏈需要支付定序器、RPC節點、價格饋送預言機、索引器和橋接器的費用——使這條鏈啟動是一項相當大的開銷。?
總體而言,我們認為第2層空間可能是所有加密生態系統中最受關注的領域。我們將密切關注這一賽道。
跨鏈互操作性
跨鏈互操作性仍然是加密領域的一個重大痛點,2022年跨鏈橋黑客攻擊造成的損失超過20億美元,占全年加密黑客攻擊總數的70%以上。高級別的跨鏈橋可以分為無信任或可信。到目前為止,大多數跨鏈橋都是可信的,或經過外部驗證的,但不信任或經過本地驗證的跨鏈橋的興起可能被證明是解決網橋黑客攻擊問題的良方。?
IBC在2022年取得了巨大的成功,成為Cosmos事實上的跨鏈橋,也是交易量排名前三的加密貨幣跨鏈橋之一。ZK-tech的合并和最近的進步也為IBC在以太坊上推出創造了可能的途徑。?
最后,由SuccinctLabs和zkBridge的團隊開發的基于零知識的跨鏈橋提供了另一種構建無信任的解決方案,并在2022年最后一個季度引起了廣泛關注。兩個團隊都將在2022年的某個時間推出其產品的主網版本2023。
以太坊中間件
Flashbots、Eigenlayer和ObolNetwork正在為新的“以太坊中間件”領域奠定基礎。
對于Flashbots來說,proposer-builder分離的推出和builder市場的發展將是2023年的重點關注領域。?
對于Eigenlayer,我們將監控其重新質押產品的推出,該產品允許重新質押ETH并擴展以太坊的基礎層安全性,以在網絡上提供其他服務和產品。?
對于ObolNetwork,在主網上推出分布式驗證器技術(DVT)應該會促進機構質押的采用,因為ETH質押的削減風險已大大降低。我們對DVT作為基礎設施的核心部分感到非常興奮,它在以太坊生態系統中只是“需要存在”。我們迫不及待地想看看Obol團隊為2023年準備了什么。?
Alt-L1s
應用鏈主題繼續獲得發展勢頭,Cosmos生態系統在2022年獲得了特別高比例的開發人員和用戶關注。像Aptos和Sui這樣的新Layer-1s?提供了更熟悉的Web2開發人員體驗,同時前景廣闊從他們的初始啟動更高的交易吞吐量。Sei和Injective等特定于應用程序的L1承諾提供更具吸引力的DeFi體驗,訂單簿邏輯直接內置于協議的基礎層。像NEAR這樣的協議繼續將尖端技術直接構建到第1層——你知道NEAR已經解決了協議級別的帳戶抽象問題嗎?
“結構安全的DeFi”:安全意味著什么?
作者:CHIAJENGYANG,投資助理
我們永遠無法消除貪婪犯罪者,尤其是在金融領域,但我們能做的就是削減他們作惡成功的能力。在我看來,結構上更安全的DeFi具有三大支柱:
1.作為“執行者”進行編程和編碼
2.傳統的法律結構和法規——法律作為“擔保人”
3.市場預期是“過濾器”
傳統的法律結構和法規應被視為一種良好但不完整的安全手段,并且只是實現結構更安全的金融目的的部分手段。作為去中心化技術,任何單一的、集中的權威機構都無法控制,DeFi在監管之外運作。為了取得成功,DeFi必須能夠僅用代碼保護用戶資金——而且是在一個日益敵對、開放的全球環境中。幸運的是,沒有比代碼更結構化的執行機制了。
進入2023年,我們應該期望看到TradFi的最佳實踐擴展到DeFi,更好的法律框架在這里會有所幫助。Cega的創始人了解如何通過結構和合同支持來支持損失,這體現了他們的TradFi背景如何讓他們在DeFi世界中占據優勢。由于強大的內部實踐,例如要求每個做市商都使用ISDA,Cega成為建立交易對手風險管理的市場領導者。代碼可以嘗試成為法律,但法律和代碼并不相互排斥。
作為一個行業,我們一直專注于支柱1,而忘記了TradFi在利用支柱2和3方面有著悠久的歷史。加強監管將有助于提高法律確定性,但我們也知道依賴監管不是DeFi的重點。如果我們想創造一種平衡并實現一個具有最低限度可行監管審查的世界,我們的行業必須具備通過市場對最低限度安全行為的預期進行自我管理的能力。
我的意思是避免傳統金融中不會出現的行為。例如,抵押貸款不足并沒有因為區塊鏈的某些深奧方面而失敗。它失敗了,因為貸方愿意將WhatsApp消息作為AUM的證明。同樣,TradFi的財務經理總是不得不以一些CFO未能做到的方式考慮托管服務的交易對手風險。我們還將繼續看到,越來越重視為各種DeFi協議的用戶提供市場標準信息。更清楚地傳達流動性提供者為某些流動性池承擔的風險,將大大有助于創建一個更公平的系統,減少監管審查。
當前,關于使用基于區塊鏈的儲備證明和負債證明的中心化交易所的爭論就是一個很好的例子。構成市場的我們需要對我們交易的交易對手的最低安全行為設定預期。市場可能會期望經過全面審計的交易所作為與他人開展業務的基本案例。?
在我們看來,CeFi混淆其后端的能力只是一個短期優勢,而基礎設施的弱點和捷徑會導致長期的漏洞。FTX失敗的部分原因是Alameda有優惠賬戶。Alameda在過度杠桿化時被允許在沒有自動清算機制的情況下進行交易。DeFi中沒有后門或優惠。避免后門交易和優惠交易正是我們反復指出的DeFi的核心優勢。
這使我們對如何思考DeFi向前發展有了一個關鍵的見解。DeFi是一個比CeFi和/或TradFi更具對抗性的環境。市場的這一特征意味著,盡管有許多關于DeFi被黑客攻擊的頭條新聞,但整個行業已經從這些錯誤中吸取教訓,并永久強化其基礎設施向前發展。TradFi中的最佳實踐是通過規則手冊或更可能是高管的記憶傳遞下來的,而DeFi則通過代碼傳遞知識。
TradFi最佳實踐需要融入DeFi。DeFi基礎設施需要并入CeFi/TradFi。擁抱這種共生關系是進入下一階段的關鍵。
DeFi的重大分歧:受監管還是抗審查?
2023年,受監管和抗審查之間將出現分歧。?
重要的是要記住,區塊鏈承諾創建新的金融軌道和新的金融系統。
一直以來,人們對企業級DeFi持懷疑態度,其中很多都是沒有根據的。非去中心化、許可的區塊鏈促進了金融參與者之間的現有關系,而不是創建新的關系,這與可以抵御專橫的政府和中介機構的抗審查金融生態系統截然不同。
同時,這反映了區塊鏈技術的巨大前景——通過創建一種橫向技術來促進兩個截然不同的建設者陣營。重要的是要記住我們為什么在這里:可信的中立基礎設施對每個人都有好處,設計糟糕的有偏見的基礎設施對任何人都沒有好處。
首先,提醒我們在企業DeFi方面已經走了多遠。正如Coinbase在其2023年報告中指出的那樣,摩根大通在Onyx數字資產上的日內回購應用程序自2020年11月推出以來已經處理了超過4300億美元的回購交易。此外,摩根大通、星展銀行和SBI數字資產控股公司進行了代幣化交易2022年11月通過Polygon發行貨幣和主權債券。這些發展意味著無論其他市場如何發揮作用,區塊鏈都將在企業技術堆棧中占有一席之地。盡管當前市場低迷可能意味著什么,但機構仍在投資和研究DeFi。
與此同時,OFAC、FTX、MakerDAO等事件支持了對允許DeFi基礎設施內的中心化妥協的懷疑。同時,我們將看到越來越多的監管打壓和對許多DeFidApp和基礎設施的挑戰,使得構建可信中立基礎設施的需求從長期穩定性問題轉變為生存條件。
對于許多不需要在牛市中面對這些潛在緊張局勢的投資者來說,這兩種截然不同的意識形態的分歧和發展將在市場上以很大的方式出現。
2023年的關注領域:宏觀環境如何影響投資?
在過去的幾年里,“風險偏好”的鏈上金融基礎設施得到了發展。隨著宏觀環境有利于避險,我們將看到“避險”金融生態系統的發展。由于現實世界的投資組合配置保持風險規避并尋求更安全的工具,特別是在固定收益領域,我們應該期望看到更多的現實世界收益率和固定收益資產在鏈上增長。
當債券和現實世界的固定收益資產變得更具吸引力時,我們應對此感到興奮。我特別興奮能夠按照加密解鎖全球流動性的承諾進一步邁出這一步:以傳統金融科技機構受限的方式為世界各地的客戶提供現實世界的資產。專注于“0-1”獲取金融工具而不是增量獲取的公司尤其會做得很好。
正如上一個牛市是另類投資平臺的催化劑一樣,這次熊市也將成為新一波更安全的投資工具的催化劑。
應用程序弱點導致基礎設施機會
為什么在DeFi基礎設施和dApp中很容易發現這么多弱點?因為當我們從頭開始構建金融系統時,我們同時也在從頭構建企業及其基礎設施。由于缺乏可用的外部基礎設施提供商,現有業務必然存在次優的基礎設施組件或依賴捷徑。隨著市場和法規要求更好的實踐,基礎設施供應商將同時需要更好地支持更安全的實踐。?
回到交易對手存款風險的例子,TradFi面臨類似的問題,并由IntraFi等公司解決,這有助于將國庫分成單獨的賬戶,來利用25萬美元的FDIC保險。隨著公司意識到需要以同樣嚴格的方式管理交易對手風險,我們將看到對各種類型的基礎設施參與者解決先前問題的需求增加。
換句話說,正如UnionSquareVentures以不同的方式指出的那樣,基礎設施繁榮導致應用繁榮導致基礎設施繁榮。我們可以在基礎設施到來之前構建出色的應用程序,比如外包基礎架構并構建更安全的應用程序。
TradFi金融科技投資的經驗教訓
在加入Pantera之前,我投資了新興市場金融科技,并且一直堅信,加密投資的許多方面都類似于在相對薄弱的新興市場投資金融科技。這些市場表現出貨幣化困難、需要在內部建立核心基礎設施、分銷和用戶教育、大型公共和私營企業占據壟斷市場份額等挑戰。印度統一支付接口(UPI)周圍的生態系統是一個很好的例子,以UPI為基礎的公司面臨的挑戰本質上是在公共系統獲利的能力。我總是和TradFi行業的人開玩笑說,抵押和MEV是新形式的貸款。
我從這些經歷中學到的主要教訓是,成功意味著建立產品路線圖的強大能力,路線圖應側重于如何在現有市場中占據有價值的客戶的份額,并且和傳統創業公司相比,更應具備將收入流貨幣化的增量能力。正是由于這種動態,印度出現了一些最具創新性的金融科技創業戰略。
隨著加密貨幣的創業者們加倍努力尋找適合市場的產品,更多TradFi將擴展到加密貨幣領域。
三、2023年PANTERA區塊鏈峰會
PanteraBlockchainSummit2023將于2023年4月3日至4日在舊金山舉行。這是我們自2013年以來舉辦的一系列會議中的第九次峰會。
今年也是美國區塊鏈基金行業成立10周年,從Pantera比特幣基金的推出開始,我們的團隊特別榮幸地召集我們的投資組合公司、合作伙伴和投資者大家庭進行一天的學習、靈感和聯系。
Pantera區塊鏈峰會2023是一項僅限受邀參加的活動,由Pantera投資團隊策劃,重點關注區塊鏈行業中最重要的話題。
2023年確認的演講者包括:
CFTC前主席ChrisGiancarloBitGo的聯合創始人兼首席執行官MikeBelsheAmirBandeali,0xLabs聯合創始人Audius首席執行官RoneilRumburgBitOasis聯合創始人兼首席執行官OlaDoudinBradleyKam,UnstoppableDomains聯合創始人CoinDCX聯合創始人兼首席執行官SumitGuptaInjective聯合創始人兼首席執行官EricChenOndoFinance聯合創始人兼首席執行官NathanAllmanCega聯合創始人兼首席執行官ArisaToyosakiQuantstamp董事總經理DonHo
Tags:EFIDEFIDEF以太坊DeFi OmegaDogDeFiCoinDeFi Yield Protocol怎么得到以太坊幣交易
代幣經濟學101提供了如何評估一個項目代幣的概要總結。在這篇文章中,我將深入探討供給方面:代幣的數量和這個數量自然或人為變化的各種方式,如何影響一個項目的感知健康?乍眼一看,這因素似乎微不足道.
1900/1/1 0:00:00大年三十,我老板@mattinversion讓我研究$Canto,說十萬火急;我發牢騷犯懶,沒研究。于是,我錯過了過年的六倍收益。節后痛定思痛,把這個Alpha本身和發現邏輯完整復盤了一遍.
1900/1/1 0:00:00隨著加密市場暫時回暖,Web3各賽道的融資與開發有再度活躍,許多行業參與者在2023年的這個春節,都忙碌了起來.
1900/1/1 0:00:00在上個月眾議院金融服務委員會的FTX聽證會上,眾議員JesusGarcia將加密描述為“一個完整的行業”,“認為它凌駕于法律之上”,然后說了一些比更加過分的話,讓我憤怒無比加西亞說.
1900/1/1 0:00:00第五權利下的新型社交媒體設計已經探索多年,卻并沒有被大規模采用的跡象。在過去的一年里,隨著加密技術的不斷發展,以及對馬斯克收購推特的擔憂,去中心化社交網絡迎來新的機會.
1900/1/1 0:00:00Lido是以太坊存在的一個威脅。我在LSD兔子洞里度過了15小時,發現了一件令人震驚的事情。發生了什么?以及我們可以做些什么? 目錄: 1.???什么是LiquidStaking2.???Sha.
1900/1/1 0:00:00